CVE-2020-1206 | Windows SMBv3ÐÅÏ¢×ß©Îó²îͨ¸æ
Ðû²¼Ê±¼ä 2020-06-120x00 Îó²î¸ÅÊö
|
CVE ID |
CVE-2020-1206 |
ʱ ¼ä |
2020-06-12 |
|
Àà ÐÍ |
II |
µÈ ¼¶ |
¸ßΣ |
|
Ô¶³ÌʹÓà |
ÊÇ |
Ó°Ïì¹æÄ£ |
|
0x01 Îó²îÏêÇé
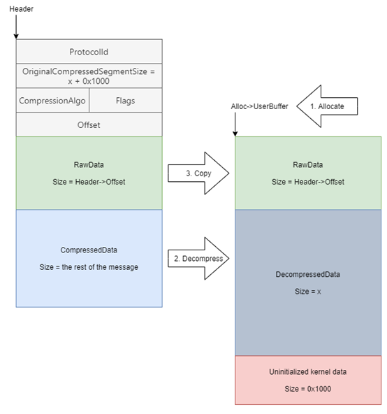
΢ÈíÓÚÖܶþÐû²¼ÁË6ÔÂÇå¾²¸üв¹¶¡£¡£¡£¡£¡£¬£¬ÐÞ¸´ÁË129¸öÎó²î¡£¡£¡£¡£¡£ÆäÖаüÀ¨Ò»¸öWindows SMBv3 ¿Í»§¶Ë/ЧÀÍÆ÷ÐÅÏ¢×ß©Îó²î£¨CVE-2020-1206£©,Ñо¿Ö°Ô±½«ÆäÃüÃûΪSMBleed¡£¡£¡£¡£¡£¸ÃÎó²îλÓÚSMBµÄ½âѹËõº¯ÊýÖУ¬£¬ÓëSMBGhost»òEternalDarknessÎó²î(CVE-2020-0796)λÓÚͳһº¯ÊýÖУ¬£¬¹¥»÷ÕßʹÓøÃÎó²îÎÞÐèÉí·ÝÑéÖ¤¼´¿ÉÔ¶³Ì×ß©ÄÚºËÄÚ´æÐÅÏ¢£¬£¬ÈôÊÇÓë֮ǰ±¬³öµÄCVE-2020-0796Îó²îÁ¬Ïµ£¬£¬¿ÉÒÔʵÏÖÔ¶³Ì´úÂëÖ´ÐС£¡£¡£¡£¡£
ҪʹÓÃÕë¶ÔЧÀÍÆ÷µÄÎó²î£¬£¬Î´¾Éí·ÝÑéÖ¤µÄ¹¥»÷Õß¿ÉÒÔ½«ÌØÖÆÊý¾Ý°ü·¢Ë͵½Ä¿µÄ SMBv3 ЧÀÍÆ÷¡£¡£¡£¡£¡£ÒªÊ¹ÓÃÕë¶Ô¿Í»§¶ËµÄÎó²î£¬£¬Î´¾Éí·ÝÑéÖ¤µÄ¹¥»÷Õß½«ÐèÒªÉèÖöñÒâµÄ SMBv3 ЧÀÍÆ÷£¬£¬²¢Ëµ·þÓû§ÅþÁ¬µ½¸ÃЧÀÍÆ÷¡£¡£¡£¡£¡£ÓÉÓÚSMBµÄ½âѹËõº¯ÊýSrv2DecompressData ÔÚ´¦Öóͷ£·¢Ë͸øÄ¿µÄSMBv3 ЧÀÍÆ÷ÐÂÎÅÇëÇóʱ±£´æÎÊÌ⣬£¬´Ó¶øÊ¹¹¥»÷Õß¿ÉÒÔ¶Áȡδ³õʼ»¯µÄÄÚºËÄÚ´æ²¢ÐÞ¸ÄѹËõ¹¦Ð§¡£¡£¡£¡£¡£
¹ØÓÚÎó²îʹÓõÄPoC£¬£¬²Î¿¼Á´½ÓÈçÏÂ:
SMBleed POC£ºhttps://github.com/ZecOps/CVE-2020-1206-POC¡£¡£¡£¡£¡£
SMBleedÓëSMBGhostÁ¬ÏµµÄPOC: https://github.com/ZecOps/CVE-2020-0796-RCE-POC¡£¡£¡£¡£¡£
0x02 Ó°Ïì¹æÄ£
ÒÔÏÂÊÇCVE-2020-1206Îó²îÊÜÓ°ÏìµÄϵͳ°æ±¾£º
Windows 10 Version 1909 for 32-bit Systems
Windows 10 Version 1909 for x64-based Systems
Windows 10 Version 1909 for ARM64-based Systems
Windows Server, version 1909 (Server Core installation)
Windows 10 Version 1903 for 32-bit Systems
Windows 10 Version 1903 for x64-based Systems
Windows 10 Version 1903 for ARM64-based Systems
Windows Server, version 1903 (Server Core installation)
Windows 10 Version 2004 for ARM64-based Systems
Windows 10 Version 2004 for x64-based Systems
Windows 10 Version 2004 for 32-bit Systems
Windows Server, version 2004 (Server Core installation)
0x03 ´¦Öóͷ£½¨Òé
΢ÈíÒѾÐû²¼²¹¶¡¸üУ¬£¬ÏÂÔØÁ´½Ó£º
https://portal.msrc.microsoft.com/zh-CN/security-guidance/advisory/CVE-2020-1206
½ûÓà SMBv3 ѹËõ
Äú¿ÉÒÔʹÓÃÒÔÏ PowerShell ÏÂÁî½ûÓÃѹËõ¹¦Ð§£¬£¬ÒÔ×èֹδ¾Éí·ÝÑéÖ¤µÄ¹¥»÷ÕßʹÓÃSMBv3ЧÀÍÆ÷µÄÎó²î¡£¡£¡£¡£¡£
Set-ItemProperty -Path "HKLM:\SYSTEM\CurrentControlSet\Services\LanmanServer\Parameters" DisableCompression -Type DWORD -Value 1 -Force
×¢ÖØ£º
1. ¾ÙÐиü¸Äºó£¬£¬ÎÞÐèÖØÆô¡£¡£¡£¡£¡£
2. ´Ë½â¾öÒªÁì²»¿É×èֹʹÓà SMB ¿Í»§¶Ë£»£»£»£»±£»£»£»£»¤¿Í»§¶ËÇë²Î¿¼ÒÔÏÂÁ´½Ó£º
https://support.microsoft.com/zh-cn/help/3185535/preventing-smb-traffic-from-lateral-connections
3. Windows »ò Windows Server ÉÐδʹÓà SMB ѹËõ£¬£¬²¢ÇÒ½ûÓà SMB ѹËõ²»»á±¬·¢¸ºÃæµÄÐÔÄÜÓ°Ïì¡£¡£¡£¡£¡£
Äã¿ÉÒÔʹÓÃÏÂÃæµÄ PowerShell ÏÂÁî½ûÓøñäͨҪÁì¡£¡£¡£¡£¡£
Set-ItemProperty -Path "HKLM:\SYSTEM\CurrentControlSet\Services\LanmanServer\Parameters" DisableCompression -Type DWORD -Value 0 -Force
×¢ÖØ£º½ûÓô˽â¾öÒªÁìºó£¬£¬ÎÞÐèÖØÆô¡£¡£¡£¡£¡£
0x04 Ïà¹ØÐÂÎÅ
https://securityaffairs.co/wordpress/104584/hacking/microsoft-vulnerability-smbleed.html?utm_source=rss&utm_medium=rss&utm_campaign=microsoft-vulnerability-smbleed
0x05 ²Î¿¼Á´½Ó
https://portal.msrc.microsoft.com/zh-CN/security-guidance/advisory/CVE-2020-1206
https://blog.zecops.com/vulnerabilities/smbleedingghost-writeup-chaining-smbleed-cve-2020-1206-with-smbghost/
0x06 ʱ¼äÏß
2020-06-09 ΢Èí¸üÐÂÎó²î²¹¶¡
2020-06-12 VSRCÐû²¼Îó²îͨ¸æ


¾©¹«Íø°²±¸11010802024551ºÅ