WindowsÓòÄÚ»úеÍâµØ¹¥»÷Ç徲ͨ¸æ

Ðû²¼Ê±¼ä 2019-03-06

Îó²î±àºÅºÍ¼¶±ð


CVE±àºÅ£ºÔÝÎÞ£¬£¬£¬£¬Î£ÏÕ¼¶±ð£º¸ßΣ£¬£¬£¬£¬ CVSS·ÖÖµ£º¹Ù·½Î´ÆÀ¶¨


Ó°Ïì¹æÄ£


ÊÜÓ°ÏìÈí¼þÒÔ¼°°æ±¾£º 

WindowsÓòÇéÐÎ


Îó²î¸ÅÊö


À´×ÔShenanigans LabsµÄÇå¾²Ñо¿Ô±Ðû²¼ÁËÒ»ÖÖʹÓûùÓÚ×ÊÔ´µÄÔ¼ÊøÎ¯ÅÉ(Resource-Based Constrained Delegation)¾ÙÐлĿ¼¹¥»÷µÄ·½·¨£¬£¬£¬£¬¸Ã¹¥»÷·½·¨¿ÉÄܶÔÓòÇéÐÎÔì³ÉÑÏÖØÍþв£¬£¬£¬£¬¹¥»÷ÕßÄܹ»ÁîͨË×µÄÓòÓû§ÒÔÓòÖÎÀíÔ±Éí·Ý»á¼ûÍâµØÅÌËã»úµÄЧÀÍ£¬£¬£¬£¬ÊµÏÖÍâµØÈ¨ÏÞÌáÉý¡£¡£¡£¡£¡£¡£


Îó²îϸ½Ú


Ïà¹ØÅä¾°


ίÅÉ(Delegation)ÊÇÒ»ÖÖÈÃÓû§¿ÉÒÔίÍÐЧÀÍÆ÷´ú±í×Ô¼ºÓëÆäËûЧÀ;ÙÐÐÑéÖ¤µÄ¹¦Ð§£¬£¬£¬£¬Ö÷ÒªÓÃÓÚµ±Ð§ÀÍÐèÒªÒÔij¸öÓû§µÄÉí·ÝÀ´ÇëÇó»á¼ûÆäËûЧÀÍ×ÊÔ´µÄ³¡¾°¡£¡£¡£¡£¡£¡£



¹ØÓÚ²î±ðίÅɵÄÊÂÇéģʽ£¬£¬£¬£¬¼ÙÉèAΪIIS Web Server£¬£¬£¬£¬BΪSQL Server£¬£¬£¬£¬AÐèҪʹÓÃÊý¾Ý¿âBÒÔÖ§³ÖÓû§»á¼û¡£¡£¡£¡£¡£¡£


ÄϹ¬NGÓéÀÖ(Öйú)¹Ù·½ÍøÕ¾


¹Å°åµÄÔ¼ÊøÎ¯ÅÉÊÇ¡°ÕýÏòµÄ¡±£¬£¬£¬£¬Í¨¹ýÐÞ¸ÄЧÀÍAÊôÐÔ¡±msDS-AllowedToDelegateTo¡±£¬£¬£¬£¬Ìí¼ÓЧÀÍBµÄSPN£¨Service Principle Name£©£¬£¬£¬£¬ÉèÖÃÔ¼ÊøÎ¯Åɹ¤¾ß£¨Ð§ÀÍB£©£¬£¬£¬£¬Ð§ÀÍA±ã¿ÉÒÔÄ£ÄâÓû§ÏòÓò¿ØÖÆÆ÷ÇëÇó»á¼ûЧÀÍBÒÔ»ñµÃTGSЧÀÍÆ±¾ÝÀ´Ê¹ÓÃЧÀÍBµÄ×ÊÔ´¡£¡£¡£¡£¡£¡£


¶ø»ùÓÚ×ÊÔ´µÄÔ¼ÊøÎ¯ÅÉÔòÊÇÏà·´µÄ£¬£¬£¬£¬Í¨¹ýÐÞ¸ÄЧÀÍBÊôÐÔ¡±msDS-AllowedToActOnBehalfOfOtherIdentity¡±£¬£¬£¬£¬Ìí¼ÓЧÀÍAµÄSPN£¬£¬£¬£¬µÖ´ïÈÃЧÀÍAÄ£ÄâÓû§»á¼ûB×ÊÔ´µÄÄ¿µÄ¡£¡£¡£¡£¡£¡£


¹¥»÷Ô­Àí


Çå¾²Ñо¿Ô±Elad ShamiÔÚÆä±¨¸æÖÐÖ¸³ö£¬£¬£¬£¬ÎÞÂÛЧÀÍÕ˺ŵÄUserAccountControlÊôÐÔÊÇ·ñ±»ÉèTrustedToAuthForDelegation£¬£¬£¬£¬Ð§ÀÍ×ÔÉí¶¼¿ÉÒÔŲÓÃS4U2SelfΪí§ÒâÓû§ÇëÇó»á¼û×Ô¼ºµÄTGSЧÀÍÆ±¾Ý¡£¡£¡£¡£¡£¡£¿ÉÊǵ±Ã»ÓÐÉèÖÃʱ£¬£¬£¬£¬Í¨¹ýS4U2SelfÇëÇó»ñµÃµÄTGSЧÀÍÆ±¾ÝÊDz»¿Éת·¢µÄ¡£¡£¡£¡£¡£¡£


ÈôÊÇͨ¹ýS4U2Self»ñµÃµÄTGSЧÀÍÆ±¾Ý±»±ê¼ÇΪ¿Éת·¢£¬£¬£¬£¬Ôò¸ÃƱ¾Ý¿ÉÒÔÔÚ½ÓÏÂÀ´µÄS4U2ProxyÖб»Ê¹Ó㬣¬£¬£¬¶ø²»¿Éת·¢µÄTGSЧÀÍÆ±¾ÝÊÇÎÞ·¨Í¨¹ýS4U2Proxyת·¢µ½ÆäËûЧÀ;ÙÐйŰåµÄÔ¼ÊøÎ¯ÅÉÈÏÖ¤µÄ¡£¡£¡£¡£¡£¡£


¿ÉÒªº¦ÔÚÓÚ£¬£¬£¬£¬²»¿Éת·¢µÄTGSЧÀÍÆ±¾Ý¾¹È»¿ÉÒÔÓÃÓÚ»ùÓÚ×ÊÔ´µÄÔ¼ÊøÎ¯ÅÉ¡£¡£¡£¡£¡£¡£S4U2Proxy»áÎüÊÕÕâÕŲ»¿Éת·¢µÄTGSЧÀÍÆ±¾Ý£¬£¬£¬£¬ÇëÇóÏà¹ØÐ§ÀͲ¢×îºó»ñµÃÒ»ÕÅ¿Éת·¢µÄTGS ЧÀÍÆ±¾Ý¡£¡£¡£¡£¡£¡£


¹¥»÷Á÷³Ì


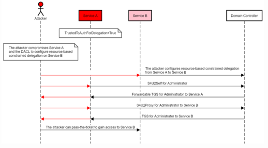
ÒýÓñ¨¸æÖÐԭͼ˵Ã÷¸Ã¹¥»÷°ì·¨£º


ÄϹ¬NGÓéÀÖ(Öйú)¹Ù·½ÍøÕ¾


ÈôÊÇÄܹ»ÔÚBÉÏÉèÖûùÓÚ×ÊÔ´µÄÔ¼ÊøÎ¯ÅÉÈÃЧÀÍA»á¼û£¨ÓµÓÐÐÞ¸ÄЧÀÍBµÄmsDS-AllowedToActOnBehalfOfOtherIdentityÊôÐÔȨÏÞ£©£¬£¬£¬£¬²¢Í¨¹ýЧÀÍAʹÓÃS4U2SelfÏòÓò¿ØÖÆÆ÷ÇëÇóí§ÒâÓû§»á¼û×ÔÉíµÄTGS ЧÀÍÆ±¾Ý£¬£¬£¬£¬×îºóÔÙʹÓÃS4U2Proxyת·¢´ËƱ¾ÝÈ¥ÇëÇó»á¼ûЧÀÍBµÄTGSЧÀÍÆ±¾Ý£¬£¬£¬£¬ÄÇô¾Í½«ÄÜÄ£Äâí§ÒâÓû§»á¼ûBµÄЧÀÍ£¡


ÐÞ¸´½¨Òé


»º½â²½·¥£º

1.       ÔÚ¸ßȨÏÞÕË»§ÊôÐÔÉèÖÃÖУ¬£¬£¬£¬½«ÆäÉèÖÃΪ¡°Ãô¸ÐÕË»§£¬£¬£¬£¬²»¿É±»Î¯ÅÉ¡±¡£¡£¡£¡£¡£¡£

2.       ½«¸ßȨÏÞÕË»§¼ÓÈë±»±£»£»¤×é¡£¡£¡£¡£¡£¡£

3.       ÆôÓÃLDAPÊðÃûºÍchannel bindingÄÜÐÞ¸´Í¨¹ýNTLMÖм̵ÄÍâµØÌáȨ¡£¡£¡£¡£¡£¡£


²Î¿¼Á´½Ó


https://shenaniganslabs.io/2019/01/28/Wagging-the-Dog.html